45 uml diagram cheat sheet
09.12.2009 · My favourite UML "cheat sheet" is UML Distilled, by Martin Fowler. It's the only one of his books that I've read that I do recommend. Share. Improve this answer. Follow edited Dec 2 '15 at 1:33. nbro. 13k 23 23 gold badges 92 92 silver badges 175 175 bronze badges. answered Dec 9 '09 at 13:57. anon anon. 4. 1. Interesting, I quite liked Refactoring. Is that one you have opinions on. – djna ... Threat Modeling Cheat Sheet ... A data flow diagram is a depiction of how information flows through your system. It shows each place that data is input into or output from each process or subsystem. It includes anywhere that data is stored in the system, either temporarily or long-term. A trust boundary (in the context of threat modeling) is a location on the data flow diagram where data ...
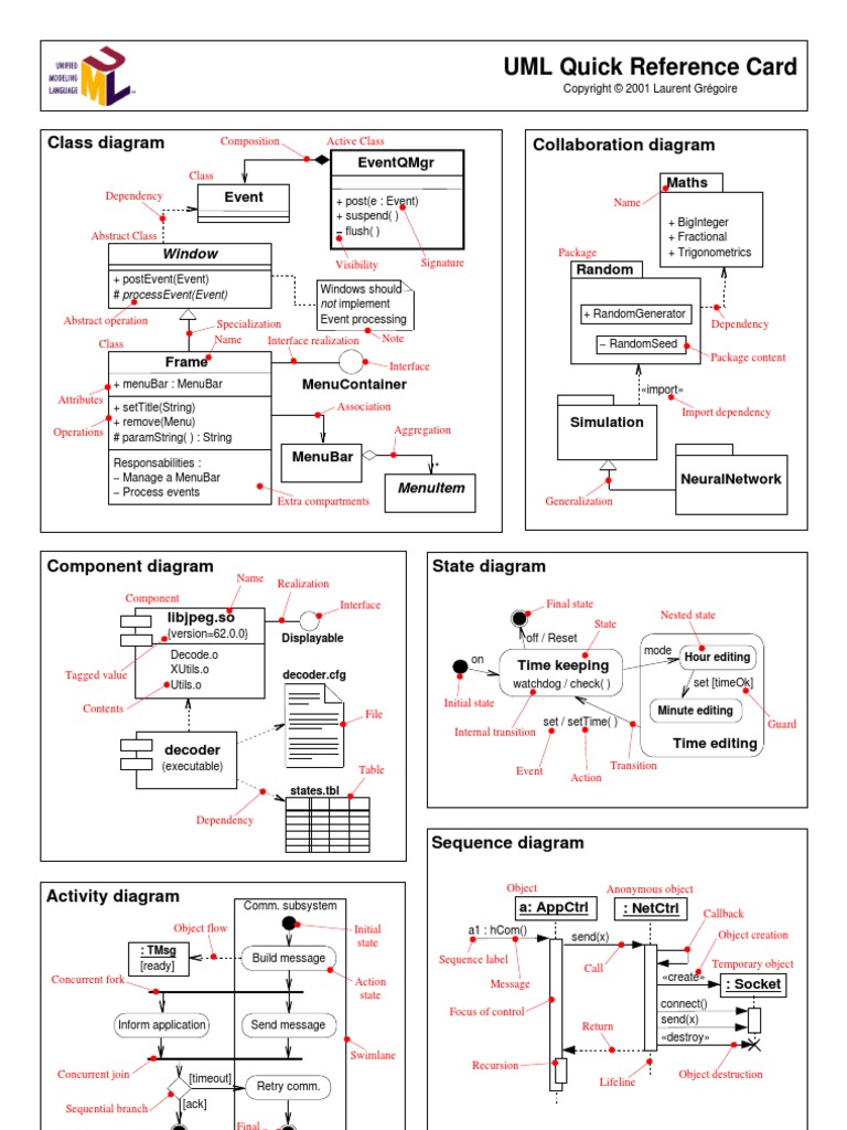
07.10.2021 · UML Diagram Cheat Sheet and Reference Guide: 👉 Tutorial: 20 BEST Visio Alternatives: 👉 Tutorial: UML Tutorial for Beginners PDF: What you will learn in this UML Diagram Tutorial? In this free UML tutorial for beginners, you will learn about Introduction to UML Diagrams, UML Notations, Relationships, Class Diagrams, Object Diagrams, Use Case Diagrams, State Machine Diagrams, …

Uml diagram cheat sheet
08.08.2014 · UML Designer is a graphical tool to edit and vizualize UML 2.5 models. It uses the standard UML2 metamodel provided by Eclipse Foundation and it implements the following generic UML diagrams: Package Hierarchy Class Diagam Component Diagram Composite Structure Diagram Deployment Diagram Use Case Diagram Activity Diagram State Machine Sequence Diagram Profile … UML Cheatsheet Object : Class call(obj) Object2 new delete return object creation object destruction Class Diagram Elements Sequence Diagram Elements {constraint} {alternative} interaction frame loop / alt / opt callUnderAlternative incoming message 0..1 Association Class ChildInfo visibility Free Bonus: Click here to get access to a free Python OOP Cheat Sheet that points you to the best tutorials, videos, and books to learn more about Object-Oriented Programming with Python. What Are Inheritance and Composition? Inheritance and composition are two major concepts in object oriented programming that model the relationship between two classes. They drive the design of an application ...
Uml diagram cheat sheet. Sorry this is incomplete, we're working on it. The samples cover everything, however: Class Diagram Samples, Use Case Diagram Samples and Activity Diagram Samples. There is also a FAQ. Tobin posts tips sometimes on his blog. Element Colours You can use {bg:green}, or some other colour, to change background colour of a class or ese case. View ... 17.11.2021 · Bimmercode e70 cheat sheet Bimmercode e70 cheat sheet Google f25 coding cheat sheet as well as f15 coding cheat sheet. 19 MB: English 82 + 5. Thanks Protious. 7. Our roundup of the best ixaw. Code at your own risk. 1. G00 and G01 G-Codes: CNC Linear Motion CNCCookbook’s G-Code Tutorial Linear Motion is Straight Line Motion. The European version has a mode to hold charge … 05.07.2021 · Summary: This page is a printf formatting cheat sheet. I originally created this cheat sheet for my own purposes, and then thought I would share it here. A great thing about the printf formatting syntax is that the format specifiers you can use are very similar — if not identical — between different languages, including C, C++, Java, Perl, PHP, Ruby, Scala, and others. 08.10.2021 · In this UML Notation Cheat Sheet, you will learn: Things in UML Relationships type in UML UML Use Case Diagram UML State Machine Diagram UML Activity Diagram Sequence Diagram Collaboration diagram Tim
Free Bonus: Click here to get access to a free Python OOP Cheat Sheet that points you to the best tutorials, videos, and books to learn more about Object-Oriented Programming with Python. What Are Inheritance and Composition? Inheritance and composition are two major concepts in object oriented programming that model the relationship between two classes. They drive the design of an application ... UML Cheatsheet Object : Class call(obj) Object2 new delete return object creation object destruction Class Diagram Elements Sequence Diagram Elements {constraint} {alternative} interaction frame loop / alt / opt callUnderAlternative incoming message 0..1 Association Class ChildInfo visibility 08.08.2014 · UML Designer is a graphical tool to edit and vizualize UML 2.5 models. It uses the standard UML2 metamodel provided by Eclipse Foundation and it implements the following generic UML diagrams: Package Hierarchy Class Diagam Component Diagram Composite Structure Diagram Deployment Diagram Use Case Diagram Activity Diagram State Machine Sequence Diagram Profile …
0 Response to "45 uml diagram cheat sheet"
Post a Comment